查看: 5310|回复: 1

人员信息中的密级标识有什么作用?

升级   2.12%

22

主题

3

回帖

212

积分

注册会员

Rank: 2

积分
212
发表于 2023-11-29 09:33:49|来自: | 显示全部楼层 |阅读模式

656693b5ab0bc.png
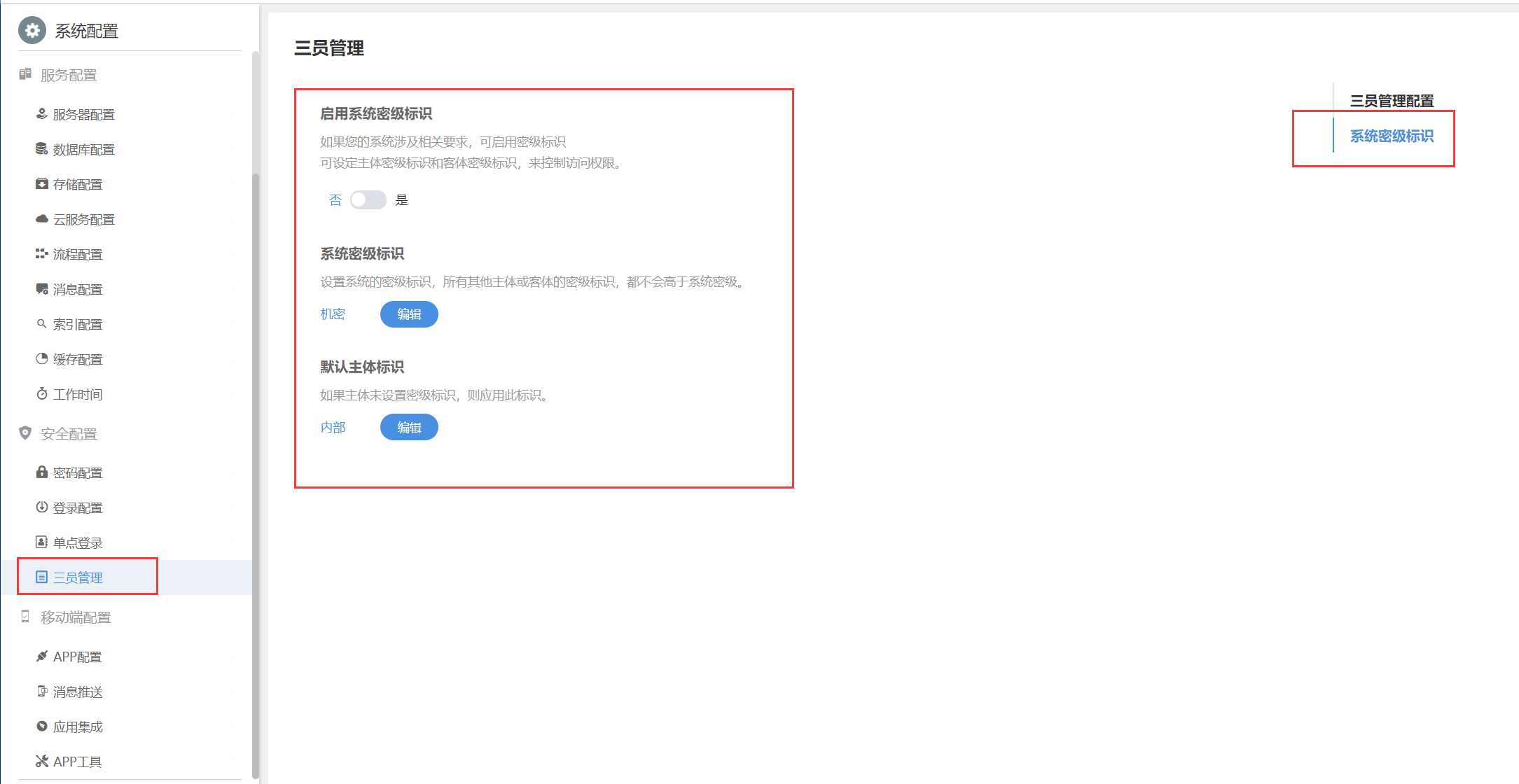
如上图,人员信息中密级标识的作用,
其中的义务、内部、一般、重要、分别代表的含义是什么


656694dcdb037.png
回复

使用道具 举报

升级   100%

139

主题

1万

回帖

4万

积分

超级版主

Rank: 8Rank: 8

积分
41458
发表于 2023-11-29 10:14:39|来自: | 显示全部楼层


跟系统密级结合使用的,如果开启了,那么文档可以携带密级,低于文档密级的人将无法查看文档
65669e6534210.png
回复

使用道具 举报

发表回复

您需要登录后才可以回帖 登录 | 立即注册

本版积分规则

联系客服 关注微信 下载APP 返回顶部 返回列表
viewthread