查看: 3966|回复: 3

请问xadmin的密码

升级   2.08%

18

主题

16

回帖

208

积分

注册会员

Rank: 2

积分
208
发表于 2023-12-15 17:25:37|来自: | 显示全部楼层 |阅读模式
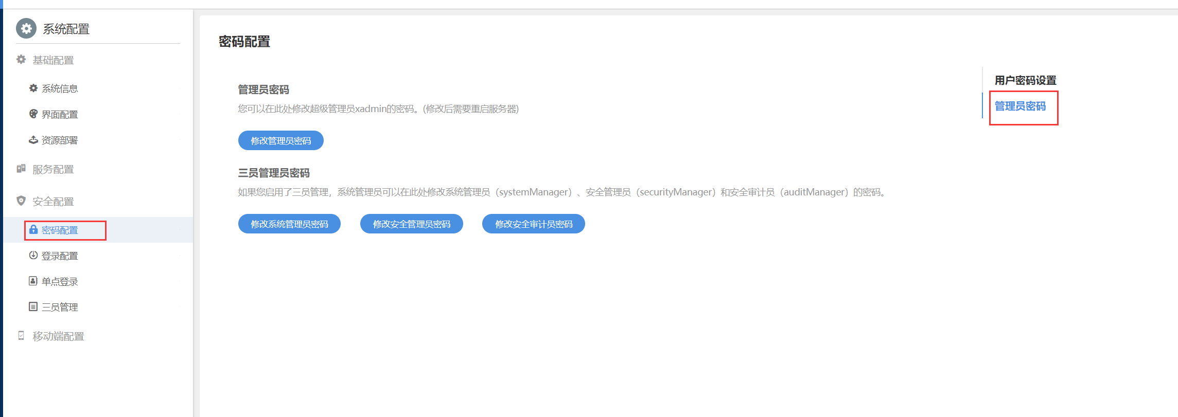
开启了用加密传输和三员管理,显示密码不对
回复

使用道具 举报

升级   100%

139

主题

1万

回帖

4万

积分

超级版主

Rank: 8Rank: 8

积分
41458
发表于 2023-12-18 10:28:08|来自: | 显示全部楼层
开启三员管理后,xadmin用户不能再登录了
回复

使用道具 举报

升级   2.08%

18

主题

16

回帖

208

积分

注册会员

Rank: 2

积分
208
发表于 2023-12-18 13:41:09|来自: | 显示全部楼层
那几个密码怎么设置呢,原始密码是多少?谢谢管理员
回复

使用道具 举报

升级   100%

139

主题

1万

回帖

4万

积分

超级版主

Rank: 8Rank: 8

积分
41458
发表于 2023-12-19 10:05:19|来自: | 显示全部楼层
6580fa5de10e9.png
回复

使用道具 举报

发表回复

您需要登录后才可以回帖 登录 | 立即注册

本版积分规则

联系客服 关注微信 下载APP 返回顶部 返回列表
viewthread