查看: 3667|回复: 3

系统部署完成,设置管理员初始化密码页面网址怎么查到?

升级   0.07%

1

主题

0

回帖

7

积分

注册会员

Rank: 2

积分
7
发表于 2023-12-17 13:35:16|来自: | 显示全部楼层 |阅读模式
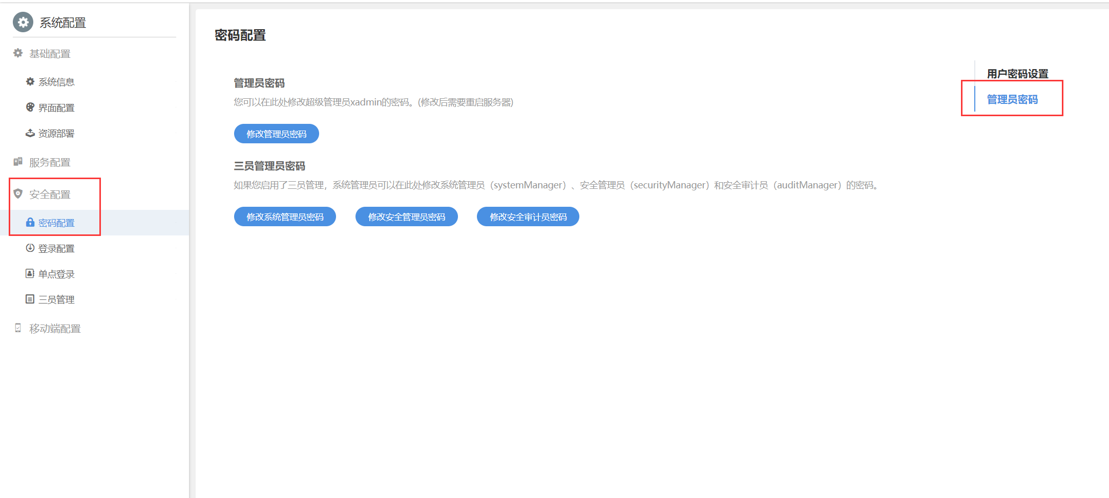
系统部署完成,设置管理员初始化密码页面网址怎么查到?默认进入移动端登录界面
回复

使用道具 举报

升级   100%

139

主题

1万

回帖

4万

积分

超级版主

Rank: 8Rank: 8

积分
41458
发表于 2023-12-18 10:50:18|来自: | 显示全部楼层
657fb368450fb.png
回复

使用道具 举报

升级   0.14%

0

主题

2

回帖

14

积分

注册会员

Rank: 2

积分
14
发表于 2024-3-8 09:37:24|来自: | 显示全部楼层

可以统一批量初始化用户密码吗
回复

使用道具 举报

升级   100%

5

主题

1688

回帖

1019

积分

管理员

Rank: 9Rank: 9Rank: 9

积分
1019
发表于 2024-3-8 13:17:31|来自: | 显示全部楼层
这个数据库里批量改下
回复

使用道具 举报

发表回复

您需要登录后才可以回帖 登录 | 立即注册

本版积分规则

联系客服 关注微信 下载APP 返回顶部 返回列表
viewthread