查看: 5795|回复: 3

官方使用手册中的方法无法查看OpenApi文档

升级   0.02%

16

主题

25

回帖

2

积分

注册会员

Rank: 2

积分
2
发表于 2024-1-2 17:38:39|来自: | 显示全部楼层 |阅读模式
6593d96fd8b4f.png

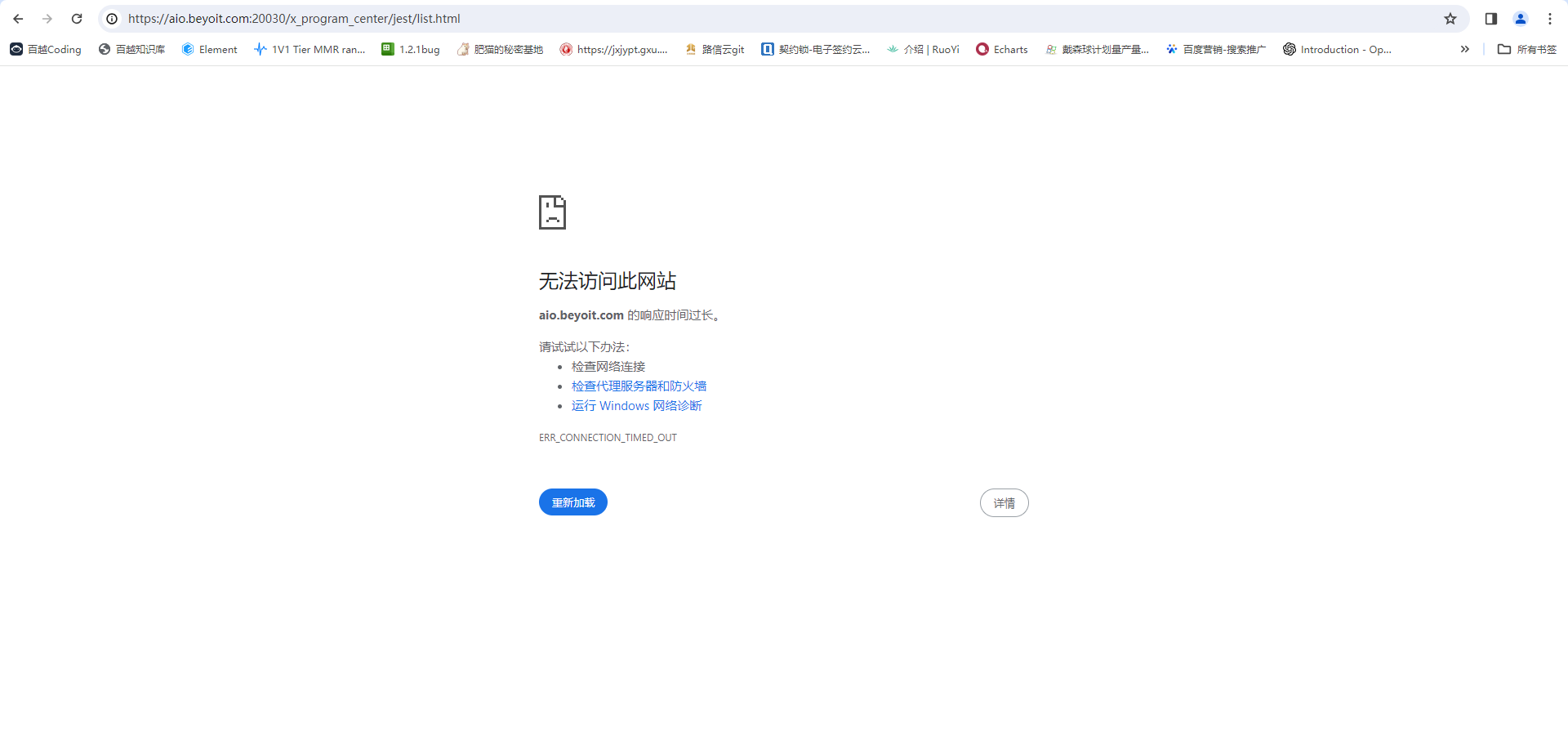
按照这个方法,把我们自己部署的链接替换上去,无法访问,如下图

6593d99d3bab8.png
回复

使用道具 举报

升级   100%

139

主题

1万

回帖

4万

积分

超级版主

Rank: 8Rank: 8

积分
41458
发表于 2024-1-3 10:20:08|来自: | 显示全部楼层
系统配置--服务器配置--服务器任务  里有个api开关,要把开关打开
回复

使用道具 举报

升级   0.02%

16

主题

25

回帖

2

积分

注册会员

Rank: 2

积分
2
发表于 2024-1-3 10:39:54|来自: | 显示全部楼层
论坛管理员 发表于 2024-1-3 10:20
系统配置--服务器配置--服务器任务  里有个api开关,要把开关打开

找不到在哪,能截图说明吗?
回复

使用道具 举报

升级   100%

139

主题

1万

回帖

4万

积分

超级版主

Rank: 8Rank: 8

积分
41458
发表于 2024-1-4 09:42:50|来自: | 显示全部楼层
65960d191d60f.png
回复

使用道具 举报

发表回复

您需要登录后才可以回帖 登录 | 立即注册

本版积分规则

联系客服 关注微信 下载APP 返回顶部 返回列表
viewthread