12下一页
发帖
查看: 5657|回复: 12

安装系统后,无法进入登录平台

升级   0.37%

1

主题

9

回帖

37

积分

注册会员

Rank: 2

积分
37
发表于 2024-1-18 08:10:47|来自: | 显示全部楼层 |阅读模式
系统安装完成后,配置信息显示成功,为避免冲突,将端口为8081,各项服务也显示配置成功。

但是除了首次登录成功以外,再次登录时,就是一直显示访问被拒绝。重新运行安装程序,也没有解决。
最后是输入地址后,就是一直在平台的LOGO位置转圈,不动,进不去系统。
回复

使用道具 举报

升级   0.37%

1

主题

9

回帖

37

积分

注册会员

Rank: 2

积分
37
发表于 2024-1-18 08:18:54|来自: | 显示全部楼层
系统是win11,sql数据库。
回复

使用道具 举报

升级   100%

139

主题

1万

回帖

4万

积分

超级版主

Rank: 8Rank: 8

积分
41458
发表于 2024-1-18 14:34:05|来自: | 显示全部楼层
node.json文件发来看看,F12看看,哪些请求报错
回复

使用道具 举报

升级   0.37%

1

主题

9

回帖

37

积分

注册会员

Rank: 2

积分
37
发表于 2024-1-18 20:47:36|来自: | 显示全部楼层
是这个文件夹吗??
A872B590-6C8F-4CA5-ADBE-E28AEA5634E9.jpg
回复

使用道具 举报

升级   0.37%

1

主题

9

回帖

37

积分

注册会员

Rank: 2

积分
37
发表于 2024-1-19 08:00:29|来自: | 显示全部楼层
今天把config_sample里面的文件都复制到config文件里面了,把端口改为了8081.初始化和管理员密码都能正常。初始化完成后,登录的时候出现问题。只有第一次登录的时候 ,显示用户名和密码,让登录 ,重启后,就显还 有问题了。截图如下:
1.png
2.png
3.png
回复

使用道具 举报

升级   0.37%

1

主题

9

回帖

37

积分

注册会员

Rank: 2

积分
37
发表于 2024-1-19 08:57:10|来自: | 显示全部楼层
{
  "enable": true,
  "center": {
    "enable": true,
    "order": 0.0,
    "sslEnable": false,
    "port": 8081.0,
    "httpProtocol": "",
    "proxyHost": "",
    "proxyPort": 8081.0,
    "###enable": "是否启用###",
    "###order": "center节点顺序,顺序排列0,1,2...###",
    "###sslEnable": "是否启用ssl传输加密,如果启用将使用config/keystore文件作为密钥文件.使用config/token.json文件中的sslKeyStorePassword字段为密钥密码,sslKeyManagerPassword为管理密码.###",
    "###port": "端口,center服务器端口,默认20030###",
    "###httpProtocol": "对外http访问协议,http/https###",
    "###proxyHost": "代理主机,当服务器是通过apache/nginx等代理服务器映射到公网或者通过路由器做端口映射,在这样的情况下需要设置此地址以标明公网访问地址.###",
    "###proxyPort": "代理端口,当服务器是通过apache/nginx等代理服务器映射到公网或者通过路由器做端口映射,在这样的情况下需要设置此地址以标明公网访问端口.###",
    "###extension": "扩展设置.###"
  },
  "application": {
    "enable": true,
    "port": 8081.0,
    "sslEnable": false,
    "proxyHost": "",
    "proxyPort": 8081.0,
    "includes": [],
    "excludes": [],
    "###enable": "是否启用###",
    "###port": "http/https端口,负责向前端提供数据访问接口.默认为20020端口.###",
    "###sslEnable": "是否启用ssl传输加密,如果启用将使用config/keystore文件作为密钥文件.使用config/token.json文件中的sslKeyStorePassword字段为密钥密码,sslKeyManagerPassword为管理密码.###",
    "###proxyHost": "代理主机,当服务器是通过apache/nginx等代理服务器映射到公网或者通过路由器做端口映射,在这样的情况下需要设置此地址以标明公网访问地址.###",
    "###proxyPort": "代理端口,当服务器是通过apache/nginx等代理服务器映射到公网或者通过路由器做端口映射,在这样的情况下需要设置此地址以标明公网访问端口.###",
    "###includes": "承载的应用,在集群环境下可以选择仅承载部分应用以降低服务器负载,可以使用*作为通配符.###",
    "###excludes": "选择不承载的应用,和includes的值配合使用可以选择或者排除承载的应用,可以使用*作为通配符.###",
    "###extension": "扩展设置.###"
  },
  "web": {
    "enable": true,
    "port": 8081.0,
    "sslEnable": false,
    "proxyHost": "",
    "proxyPort": 8081.0,
    "proxyCenterEnable": true,
    "proxyApplicationEnable": true,
    "proxyTimeOut": 300.0,
    "###enable": "是否启用###",
    "###port": "http/https端口,用户输入网址后实际访问的第一个端口.http协议默认为80端口,https默认为443端口.###",
    "###sslEnable": "是否启用ssl传输加密,如果启用将使用config/keystore文件作为密钥文件.使用config/token.json文件中的sslKeyStorePassword字段为密钥密码,sslKeyManagerPassword为管理密码.###",
    "###proxyHost": "代理主机,当服务器是通过apache/nginx等代理服务器映射到公网或者通过路由器做端口映射,在这样的情况下需要设置此地址以标明公网访问地址.###",
    "###proxyPort": "代理端口,当服务器是通过apache/nginx等代理服务器映射到公网或者通过路由器做端口映射,在这样的情况下需要设置此地址以标明公网访问端口.###",
    "###proxyCenterEnable": "是否启用center服务器代理.###",
    "###proxyApplicationEnable": "是否启用application服务器代理###",
    "###proxyTimeOut": "代理连接超时时间,默认300(秒)###",
    "###extension": "扩展设置.###"
  },
  "data": {
    "enable": true,
    "tcpPort": 20050.0,
    "includes": [],
    "excludes": [],
    "jmxEnable": false,
    "cacheSize": 512.0,
    "logLevel": "WARN",
    "maxTotal": 50.0,
    "maxIdle": 0.0,
    "statEnable": true,
    "statFilter": "mergeStat",
    "lockTimeout": 120000.0,
    "logStatEnable": false,
    "logStatInterval": 180.0,
    "slowSqlEnable": true,
    "slowSqlThreshold": 3000.0,
    "###enable": "是否启用,如果没有可用的externalDataSources.json文件,那么默认会在节点中启用本地的H2数据库作为默认的数据库.###",
    "###tcpPort": "H2数据库jdbc连接端口,登录的用户名:sa,密码为xadmin的密码.数据库创建在/o2server/local/repository/data/X.mv.db,一旦数据库文件被创建,那么该数据库的密码被创建.###",
    "###webPort": "H2数据库web端口,H2提供一个web端的client,此端口为web端client的访问端口.用户名sa,密码为xadmin数据库初始创建的密码.###",
    "###includes": "设置此数据库存储的类,默认情况下存储所有类型,如果需要对每个类进行单独的控制以达到高性能,可以将不同的类存储到不同的节点上提高性能.可以使用通配符*###",
    "###excludes": "在此节点上不存储的类,和includes一起设置实际存储的类,可以使用通配符*###",
    "###jmxEnable": "是否启动jmx,如果启用,可以通过本地的jmx客户端进行访问,不支持远程jmx客户端.###",
    "###cacheSize": "H2数据库缓存大小,设置H2用于作为缓存的内存大小,以M作为单位,这里默认为512M.###",
    "###logLevel": "默认日志级别,FATAL, ERROR, WARN, INFO, TRACE. 完整的配置为DefaultLevel\u003dWARN, Tool\u003dTRACE, Enhance\u003dTRACE, METADATA\u003dTRACE, Runtime\u003dTRACE, Query\u003dTRACE, DataCache\u003dTRACE, JDBC\u003dTRACE, SQL\u003dTRACE###",
    "###maxTotal": "最大使用连接数###",
    "###maxIdle": "最大空闲连接数###",
    "###statEnable": "启用统计,默认关闭###",
    "###statFilter": "统计方式配置,默认mergeStat###",
    "###lockTimeout": "默认锁超时时间毫秒).###",
    "###logStatEnable": "启用记录统计日志.###",
    "###logStatInterval": "统计日志输出间隔.###",
    "###slowSqlEnable": "是否启用执行慢sql记录.###",
    "###slowSqlThreshold": "执行慢sql记录阈值,毫秒数,默认3000毫秒.###",
    "###extension": "扩展设置.###"
  },
  "storage": {
    "enable": true,
    "port": 20040.0,
    "sslEnable": false,
    "name": "251",
    "prefix": "",
    "deepPath": false,
    "###enable": "是否启用,对于二进制流文件,比如附件,图片等存储在单独的文件服务器中,可以支持多种文件服务器,默认情况下使用ftp服务器作为文件服务器,每个节点可以启动一个文件服务器以提供高性能.###",
    "###port": "ftp服务器端口,此端口可以不对外开放,仅有ApplicationServer进行访问,并不直接对用户提供服务.###",
    "###sslEnable": "是否启用ssl传输加密,如果启用将使用config/keystore文件作为密钥文件.使用config/token.json文件中的sslKeyStorePassword字段为密钥密码,sslKeyManagerPassword为管理密码.###",
    "###name": "名称,多个节点中不能重名,默认为251.###",
    "###passivePorts": "ftp传输有主动和被动之分,如果使用了被动传输,设置被动端口范围,默认为29000-30000.###",
    "###prefix": "路径前缀.###",
    "###deepPath": "使用更深的路径###",
    "###extension": "扩展设置.###"
  },
  "dumpData": {
    "enable": false,
    "cron": "",
    "size": 7.0,
    "path": "",
    "###enable": "是否启用,默认禁用.###",
    "###cron": "定时任务cron表达式,默认每天凌晨2点进行备份.###",
    "###size": "最大保留份数,超过将自动删除最久的数据.###",
    "###path": "备份路径###",
    "###extension": "扩展设置.###"
  },
  "restoreData": {
    "enable": false,
    "cron": "",
    "path": "",
    "###enable": "是否启用.###",
    "###cron": "定时任务cron表达式###",
    "###path": "恢复路径###",
    "###extension": "扩展设置.###"
  },
  "nodeAgentEnable": true,
  "nodeAgentPort": 20010.0,
  "nodeAgentEncrypt": true,
  "autoStart": true,
  "selfHealthCheckEnable": false,
  "###enable": "是否启用###",
  "###order": "节点顺序,节点选举顺序0,1,2...###",
  "###center": "Center服务器配置###",
  "###application": "Application服务器配置###",
  "###web": "Web服务器配置###",
  "###data": "Data服务器配置###",
  "###storage": "Storage服务器配置###",
  "###dumpData": "定时数据导出配置###",
  "###restoreData": "定时数据导入配置###",
  "###stackTrace": "定时执行java stack trace###",
  "stackTrace": {
    "enable": false,
    "interval": 20.0,
    "###enable": "是否启用.###",
    "###interval": "运行jstack 间隔,默认20秒.###",
    "###extension": "扩展设置.###"
  },
  "###nodeAgentEnable": "是否启用节点代理###",
  "###nodeAgentPort": "是否启用节点端口###",
  "###nodeAgentEncrypt": "是否启用节点代理加密###",
  "###banner": "服务器控制台启动标识###",
  "###autoStart": "是否自动启动###",
  "###selfHealthCheckEnable": "是否启用节点上模块健康自检查,如果启用在提交到center之前将进行模块的健康检查.默认false###",
  "###extension": "扩展设置.###"
}
回复

使用道具 举报

升级   100%

139

主题

1万

回帖

4万

积分

超级版主

Rank: 8Rank: 8

积分
41458
发表于 2024-1-19 09:36:47|来自: | 显示全部楼层
F12看看是哪些请求报错,报的什么错
回复

使用道具 举报

升级   0.37%

1

主题

9

回帖

37

积分

注册会员

Rank: 2

积分
37
发表于 2024-1-19 14:27:38|来自: | 显示全部楼层
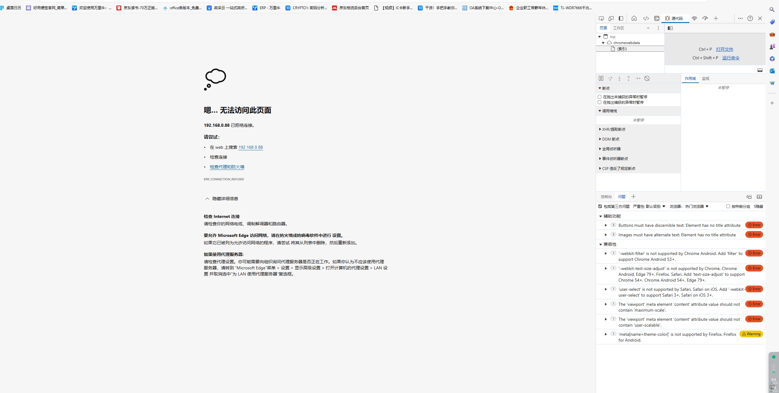
这是点开问题提示以后的截图 ,麻烦您帮忙看一下。
4.png
5.png
6.png
7.png
回复

使用道具 举报

升级   0.37%

1

主题

9

回帖

37

积分

注册会员

Rank: 2

积分
37
发表于 2024-1-19 17:35:49|来自: | 显示全部楼层
如果在server 环境,是不是更稳定一些???
回复

使用道具 举报

升级   100%

0

主题

662

回帖

2

积分

管理员

Rank: 9Rank: 9Rank: 9

积分
2
发表于 2024-1-22 09:57:42|来自: | 显示全部楼层
感觉有防火墙拦截了,你操作系统有安装安全软件吗
回复

使用道具 举报

12下一页
发帖

发表回复

您需要登录后才可以回帖 登录 | 立即注册

本版积分规则

联系客服 关注微信 下载APP 返回顶部 返回列表
viewthread