查看: 12628|回复: 3

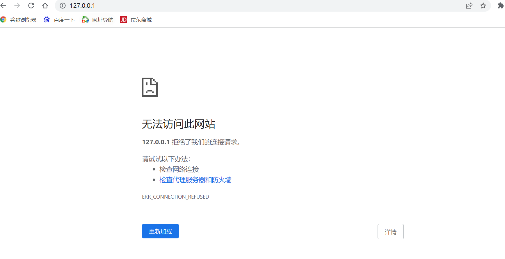
突然无法访问此网站127.0.0.1 拒绝了我们的连接请求。怎么办

升级   0.59%

5

主题

10

回帖

59

积分

注册会员

Rank: 2

积分
59
发表于 2022-7-23 11:38:38 | 显示全部楼层 |阅读模式
捕获.PNG
回复

使用道具 举报

升级   100%

139

主题

1万

回帖

4万

积分

超级版主

Rank: 8Rank: 8

积分
41458
发表于 2022-7-25 10:30:37 | 显示全部楼层
本帖最后由 论坛管理员 于 2022-7-25 10:31 编辑

您没启动o2server吧?您是在启动了o2server服务的机器上访问的127.0.0.1吧?
回复

使用道具 举报

升级   0.59%

5

主题

10

回帖

59

积分

注册会员

Rank: 2

积分
59
发表于 2022-7-26 11:24:02 来自手机 | 显示全部楼层
已解决了   这本地服务器的问题
回复

使用道具 举报

升级   100%

139

主题

1万

回帖

4万

积分

超级版主

Rank: 8Rank: 8

积分
41458
发表于 2022-7-26 13:17:26 | 显示全部楼层
回复

使用道具 举报

发表回复

您需要登录后才可以回帖 登录 | 立即注册

本版积分规则

联系客服 关注微信 下载APP 返回顶部 返回列表
viewthread