查看: 2211|回复: 1

文件转换无反应

升级   0.13%

1

主题

1

回帖

13

积分

注册会员

Rank: 2

积分
13
发表于 2024-4-24 09:29:29|来自: | 显示全部楼层 |阅读模式



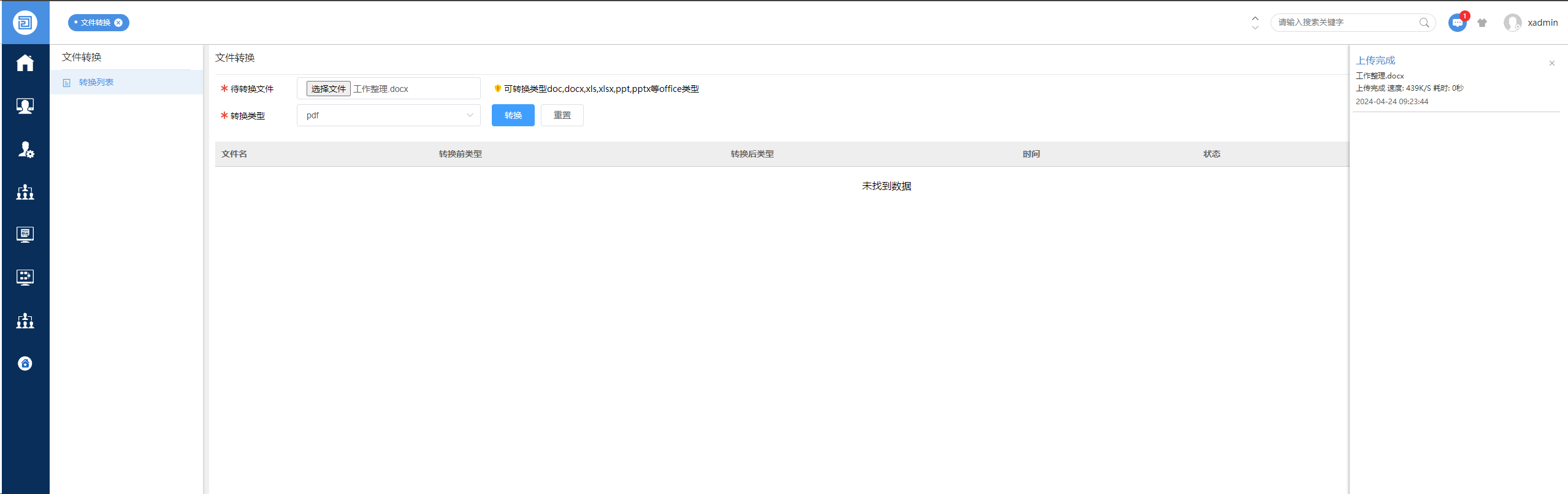
这样以后没下文了

66286067ce217.png

回复

使用道具 举报

升级   100%

5

主题

1688

回帖

1019

积分

管理员

Rank: 9Rank: 9Rank: 9

积分
1019
发表于 2024-4-24 13:58:24|来自: | 显示全部楼层
我们的文件转换是基于onlyoffice的,您onlyoffice集成服务有安装吗?
回复

使用道具 举报

发表回复

您需要登录后才可以回帖 登录 | 立即注册

本版积分规则

联系客服 关注微信 下载APP 返回顶部 返回列表
viewthread