查看: 4104|回复: 1

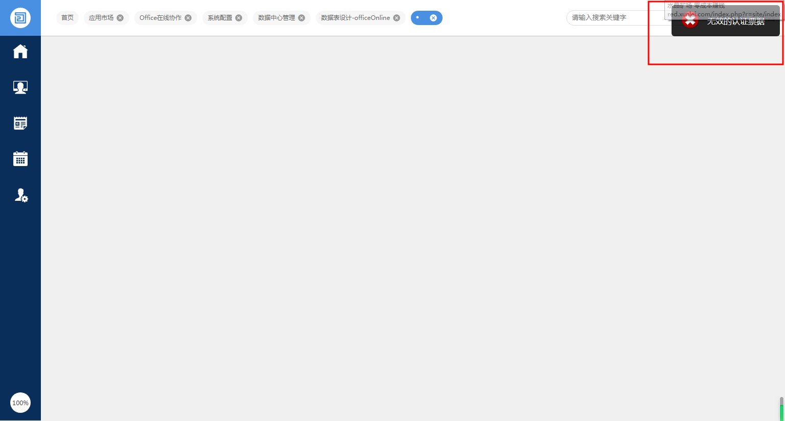
在线协同2.0提示无效的认证票据!

升级   5.26%

14

主题

16

回帖

526

积分

注册会员

Rank: 2

积分
526
发表于 2023-2-21 07:57:20|来自: | 显示全部楼层 |阅读模式
1.png 2.png
下图为ONLYOFFICE应用里打开正常。及配置

3.png 4.png

回复

使用道具 举报

升级   100%

5

主题

1688

回帖

1019

积分

管理员

Rank: 9Rank: 9Rank: 9

积分
1019
发表于 2023-2-21 09:55:18|来自: | 显示全部楼层
您好,提示这个,onlyoffice集成控件也需要升级一下,重新安装重启下
回复

使用道具 举报

发表回复

您需要登录后才可以回帖 登录 | 立即注册

本版积分规则

联系客服 关注微信 下载APP 返回顶部 返回列表
viewthread