查看: 7454|回复: 5

流转问题

升级   1.5%

10

主题

11

回帖

150

积分

注册会员

Rank: 2

积分
150
发表于 2023-3-22 15:52:34 | 显示全部楼层 |阅读模式
请问下,为什么在办公中心发起的会议申请,流程可以正常走到会议管理员,而在会议管理中,却会流转回我本人
dfc3a858c67fd99b4c8d1bef2ce506e.png
1679471408274.jpg
1679471531175.jpg
回复

使用道具 举报

升级   100%

139

主题

1万

回帖

4万

积分

超级版主

Rank: 8Rank: 8

积分
41458
发表于 2023-3-22 16:24:59 | 显示全部楼层
不是很明白您的意思,两者发起的是同一个流程吗?在哪个环节处理人不同?
回复

使用道具 举报

升级   1.5%

10

主题

11

回帖

150

积分

注册会员

Rank: 2

积分
150
发表于 2023-3-22 16:29:25 | 显示全部楼层
论坛管理员 发表于 2023-3-22 16:24
不是很明白您的意思,两者发起的是同一个流程吗?在哪个环节处理人不同? ...

是的,两者走的都是一个流程,但是从办公中心发起,是发起人A提交后,流转到会议管理人B,但是从会议管理中发起,发起人A提交后,又会流转到发起人A自己
回复

使用道具 举报

升级   100%

139

主题

1万

回帖

4万

积分

超级版主

Rank: 8Rank: 8

积分
41458
发表于 2023-3-23 09:33:22 | 显示全部楼层
看会议管理人这个环节如何配置的处理人,猜测可能是这个计算没得到人,所以给了拟稿人
回复

使用道具 举报

升级   1.5%

10

主题

11

回帖

150

积分

注册会员

Rank: 2

积分
150
发表于 2023-3-24 16:04:14 | 显示全部楼层
论坛管理员 发表于 2023-3-23 09:33
看会议管理人这个环节如何配置的处理人,猜测可能是这个计算没得到人,所以给了拟稿人 ...

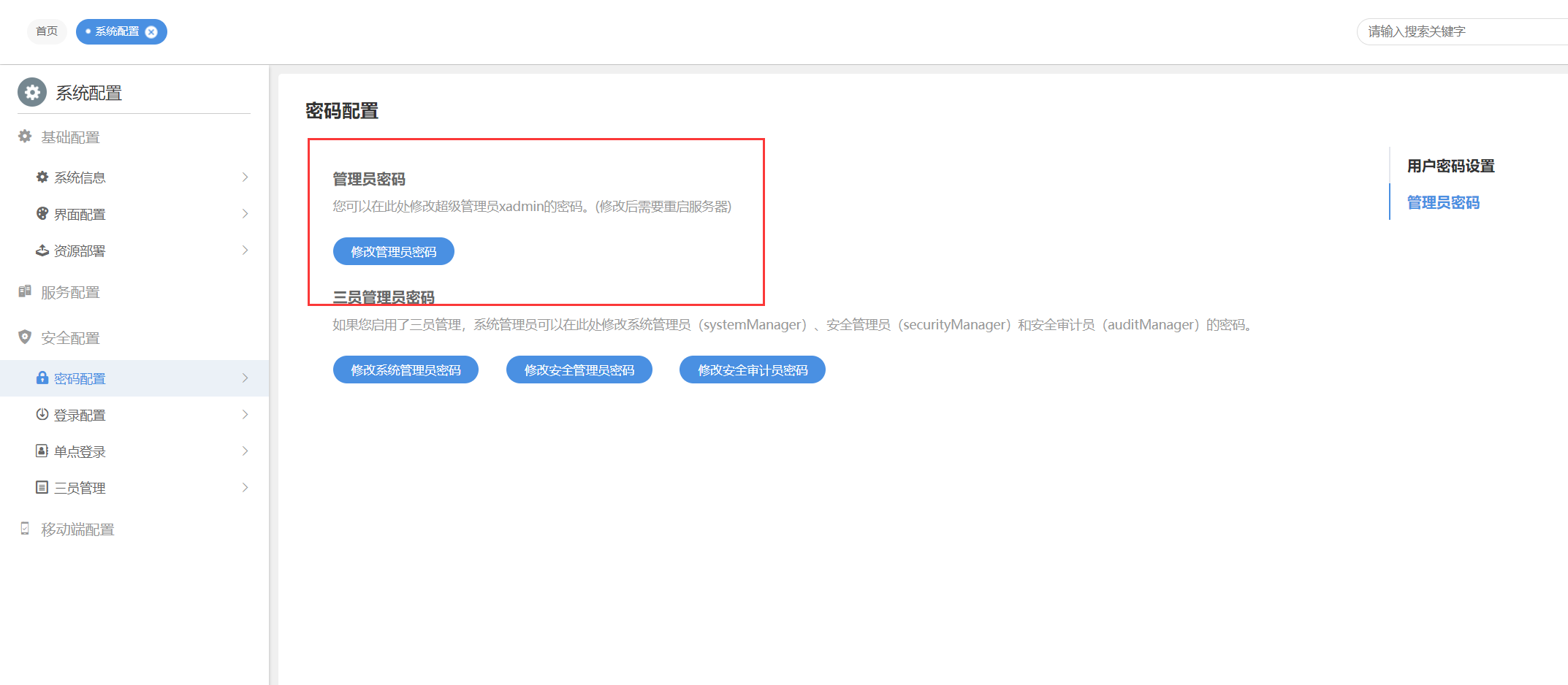
搞定了, 谢谢啦,是流程设置选定的人出了问题,另外想问下,怎么改xadmin的密码
回复

使用道具 举报

升级   100%

139

主题

1万

回帖

4万

积分

超级版主

Rank: 8Rank: 8

积分
41458
发表于 2023-3-27 09:20:54 | 显示全部楼层
6420ef701f618.png
回复

使用道具 举报

发表回复

您需要登录后才可以回帖 登录 | 立即注册

本版积分规则

联系客服 关注微信 下载APP 返回顶部 返回列表
viewthread