查看: 7610|回复: 3

如何修改xadmin的资料

升级   2.35%

10

主题

20

回帖

235

积分

注册会员

Rank: 2

积分
235
发表于 2021-12-2 17:07:51|来自: | 显示全部楼层 |阅读模式
比如邮箱、姓名、手机号码、签名等
61a88cd405a83.png
回复

使用道具 举报

升级   100%

139

主题

1万

回帖

4万

积分

超级版主

Rank: 8Rank: 8

积分
41458
发表于 2021-12-3 09:33:16|来自: | 显示全部楼层
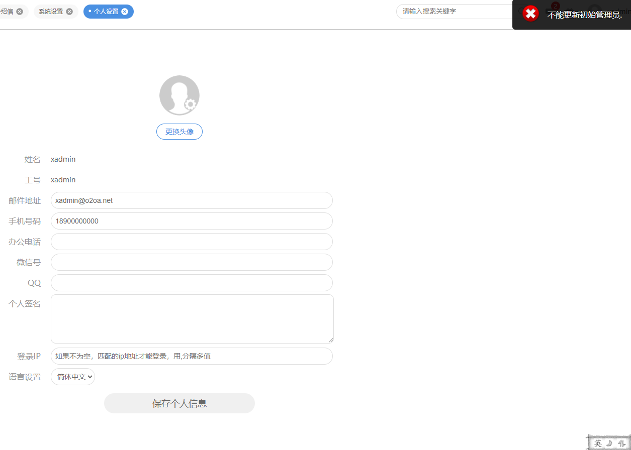
您好:xadmin是无法修改的。
如果您想要一个有身份的用户有管理的权限。
您可以设置他一个管理员权限的身份。
61a973da05bb7.png
回复

使用道具 举报

升级   2.35%

10

主题

20

回帖

235

积分

注册会员

Rank: 2

积分
235
发表于 2021-12-3 14:18:16|来自: | 显示全部楼层
论坛管理员 发表于 2021-12-3 09:33
您好:xadmin是无法修改的。
如果您想要一个有身份的用户有管理的权限。
您可以设置他一个管理员权限的身份 ...

好的,感谢
回复

使用道具 举报

升级   100%

139

主题

1万

回帖

4万

积分

超级版主

Rank: 8Rank: 8

积分
41458
发表于 2021-12-3 14:26:27|来自: | 显示全部楼层
回复

使用道具 举报

发表回复

您需要登录后才可以回帖 登录 | 立即注册

本版积分规则

联系客服 关注微信 下载APP 返回顶部 返回列表
viewthread