查看: 12632|回复: 3

流程测试时候走向出错

升级   4.6%

20

主题

27

回帖

460

积分

注册会员

Rank: 2

积分
460
发表于 2022-3-4 19:08:17|来自: | 显示全部楼层 |阅读模式
采购流程设置,某个走向的return 内容已在前端打印确认为true,但是流程测试时候就是不经过该走向

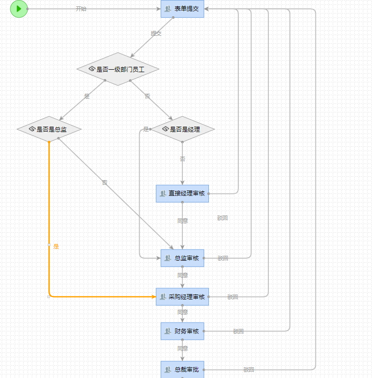
图1中”否“的脚本如下:
var dutyNameList = this.org.listDutyNameWithIdentity(this.workContext.getWork().creatorIdentityDn);
var duty = dutyNameList[0];
return !(duty=="一级部门正职");



图2中”是“的脚本如下:
var dutyNameList = this.org.listDutyNameWithIdentity(this.workContext.getWork().creatorIdentityDn);
var duty = dutyNameList[0];
return duty == "一级部门正职";




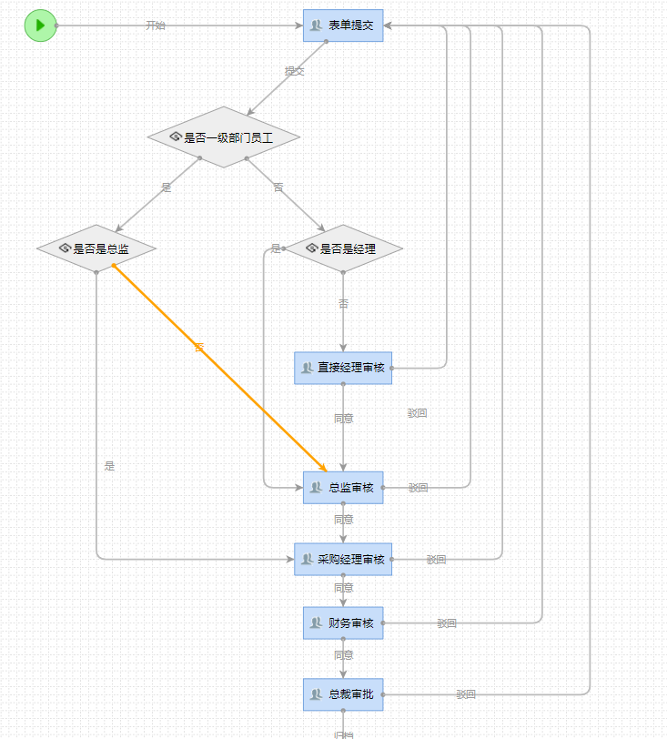
为验证图2中的脚本有效,将表单中标题字段的默认值也设置为图2中”是“的脚本,如图3所示。




测试结果如图4、图5。可见,虽然标题字段已经获得true值(也就是说图5中应该走”是“路径,但结果走了”否“路径)







图1

图1

图2

图2

图3

图3

图4

图4

图5

图5
回复

使用道具 举报

升级   100%

139

主题

1万

回帖

4万

积分

超级版主

Rank: 8Rank: 8

积分
41458
发表于 2022-3-7 10:38:37|来自: | 显示全部楼层
您好,您具体是什么版本?7.0以前的版本creatorIdentityDn是指支持前端的,7.0以后的版本creatorIdentityDn支持后端。所以您需要把版本升级到7.0
回复

使用道具 举报

升级   4.6%

20

主题

27

回帖

460

积分

注册会员

Rank: 2

积分
460
发表于 2022-3-7 13:12:48|来自: | 显示全部楼层
好的,谢谢,我在其他帖子里面看到如何写语句了
回复

使用道具 举报

升级   100%

139

主题

1万

回帖

4万

积分

超级版主

Rank: 8Rank: 8

积分
41458
发表于 2022-3-7 13:42:35|来自: | 显示全部楼层
ellan 发表于 2022-3-7 13:12
好的,谢谢,我在其他帖子里面看到如何写语句了

回复

使用道具 举报

发表回复

您需要登录后才可以回帖 登录 | 立即注册

本版积分规则

联系客服 关注微信 下载APP 返回顶部 返回列表
viewthread