查看: 8862|回复: 4

聊聊功能

升级   1.65%

9

主题

27

回帖

165

积分

注册会员

Rank: 2

积分
165
发表于 2022-3-29 15:54:15|来自: | 显示全部楼层 |阅读模式
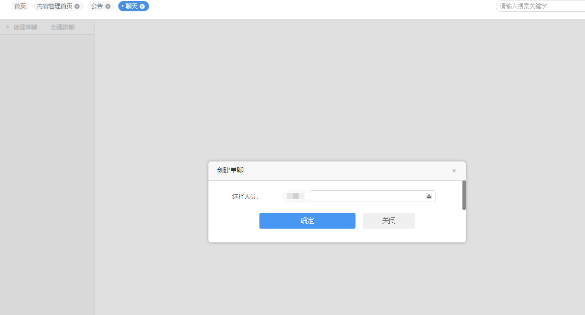
6242bb1b57b5d.png 选中想要聊天的人时 界面就卡死了
回复

使用道具 举报

升级   1.65%

9

主题

27

回帖

165

积分

注册会员

Rank: 2

积分
165
发表于 2022-3-29 16:04:14|来自: | 显示全部楼层
哦 找到原因了 20020端口没开
回复

使用道具 举报

升级   100%

139

主题

1万

回帖

4万

积分

超级版主

Rank: 8Rank: 8

积分
41458
发表于 2022-3-30 10:27:30|来自: | 显示全部楼层
您好,我们新版的O2OA增加了web端口代理的功能,您开启这个功能后web端口就会代理其他的,就不会再出现这个问题了呢
回复

使用道具 举报

升级   1.65%

9

主题

27

回帖

165

积分

注册会员

Rank: 2

积分
165
发表于 2022-3-31 14:48:36|来自: | 显示全部楼层
论坛管理员 发表于 2022-3-30 10:27
您好,我们新版的O2OA增加了web端口代理的功能,您开启这个功能后web端口就会代理其他的,就不会再出现这个 ...

嗯 了解 谢谢
回复

使用道具 举报

升级   100%

139

主题

1万

回帖

4万

积分

超级版主

Rank: 8Rank: 8

积分
41458
发表于 2022-4-1 09:46:53|来自: | 显示全部楼层
回复

使用道具 举报

发表回复

您需要登录后才可以回帖 登录 | 立即注册

本版积分规则

联系客服 关注微信 下载APP 返回顶部 返回列表
viewthread