查看: 7346|回复: 5

开启流程太慢,每次都是半分钟以上,请指点

升级   5.48%

34

主题

74

回帖

548

积分

注册会员

Rank: 2

积分
548
发表于 2022-5-9 18:45:32|来自: | 显示全部楼层 |阅读模式
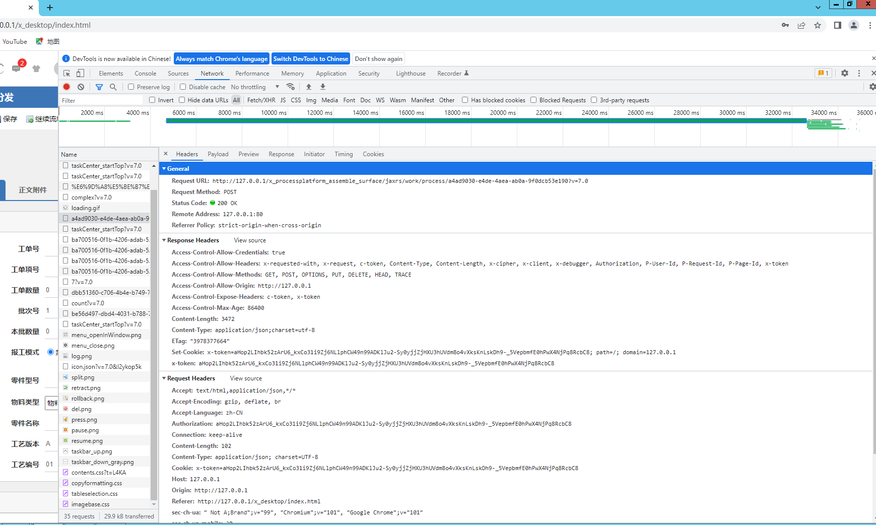
开启流程或者审批流程都很慢,不知什么原因,请老师指导。下边的截图是在服务器上运行的,应该跟网速无关。
1.1.png
2.png
3.png
回复

使用道具 举报

升级   100%

139

主题

1万

回帖

4万

积分

超级版主

Rank: 8Rank: 8

积分
41458
发表于 2022-5-10 10:39:47|来自: | 显示全部楼层
您是什么数据库,O2OA是什么版本?
http://XXXXXXXX/x_program_center/druid/sql.html
您用这个地址监控一下sql,看一看是不是很慢
回复

使用道具 举报

升级   5.48%

34

主题

74

回帖

548

积分

注册会员

Rank: 2

积分
548
发表于 2022-5-11 17:17:22|来自: | 显示全部楼层
是有点慢
4.png
回复

使用道具 举报

升级   100%

0

主题

662

回帖

2

积分

管理员

Rank: 9Rank: 9Rank: 9

积分
2
发表于 2022-5-12 10:53:03|来自: | 显示全部楼层
按执行时间倒叙看那些sql慢,然后相应优化数据库,如果需要支持可以联系我们商务
回复

使用道具 举报

升级   5.48%

34

主题

74

回帖

548

积分

注册会员

Rank: 2

积分
548
发表于 2022-5-12 14:02:47|来自: | 显示全部楼层
启蒙星 发表于 2022-5-12 10:53
按执行时间倒叙看那些sql慢,然后相应优化数据库,如果需要支持可以联系我们商务 ...

好的,明白,多谢了
回复

使用道具 举报

升级   100%

139

主题

1万

回帖

4万

积分

超级版主

Rank: 8Rank: 8

积分
41458
发表于 2022-5-13 09:48:43|来自: | 显示全部楼层
回复

使用道具 举报

发表回复

您需要登录后才可以回帖 登录 | 立即注册

本版积分规则

联系客服 关注微信 下载APP 返回顶部 返回列表
viewthread