查看: 11024|回复: 5

关于流程节点设置了撤回但流转到该节点无法撤回的咨询

升级   16.61%

139

主题

252

回帖

1661

积分

注册会员

Rank: 2

积分
1661
发表于 2023-6-15 11:39:15 | 显示全部楼层 |阅读模式
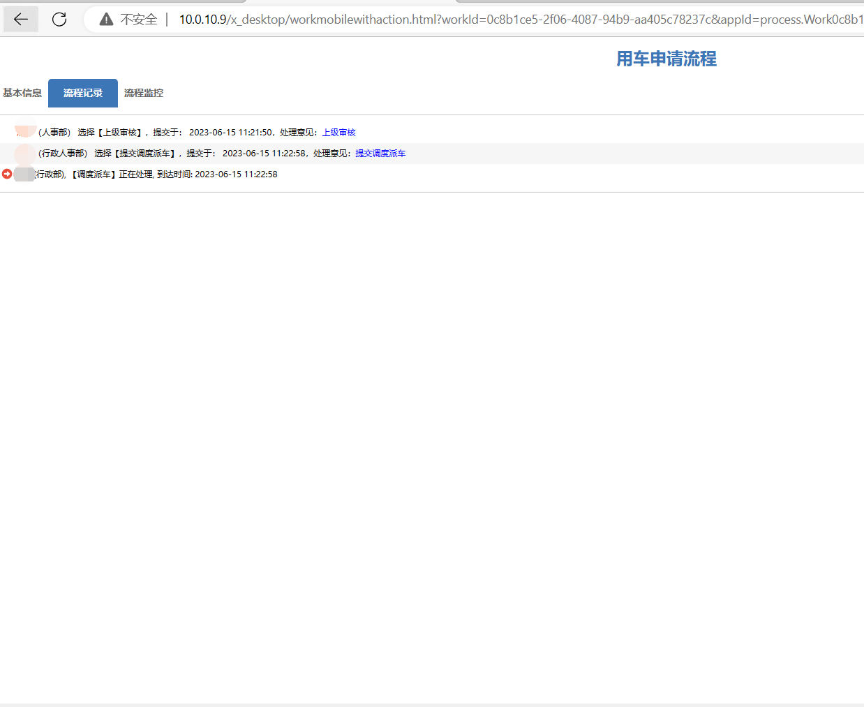
流程设计如下,除了填写、修改派车申请单和司机收车外的每个节点都设置了允许撤回,但是实际流转中发现,除了流转到部门负责人审批那里,发起人可以点撤回外,其他节点都没有撤回的按钮,请问是不是哪里设置有问题,电脑和手机端都是一样。

648a804132e51.png 648a808f64794.png 648a80bc15896.png
648a80f063f92.png 648a847ca5767.png 648a84c075761.png
回复

使用道具 举报

升级   100%

139

主题

1万

回帖

4万

积分

超级版主

Rank: 8Rank: 8

积分
41458
发表于 2023-6-15 16:35:23 | 显示全部楼层
没有其他需要设置的地方
撤回是指A流转给B,B还没有提交时,A可以撤回,如果B已经提交到下一个环节了,A是不能撤回的
回复

使用道具 举报

升级   16.61%

139

主题

252

回帖

1661

积分

注册会员

Rank: 2

积分
1661
发表于 2023-6-15 16:39:29 | 显示全部楼层
论坛管理员 发表于 2023-6-15 16:35
没有其他需要设置的地方
撤回是指A流转给B,B还没有提交时,A可以撤回,如果B已经提交到下一个环节了,A是 ...

谢谢,明白了,那意思就是只要发起人的流程由发起人下一步的节点审批人流转之后,发起人就无法撤回了,对吧?如果需要撤回就只有在流程上增加后续审批节点到发起人的路由?
回复

使用道具 举报

升级   100%

139

主题

1万

回帖

4万

积分

超级版主

Rank: 8Rank: 8

积分
41458
发表于 2023-6-16 09:33:34 | 显示全部楼层
是的
回复

使用道具 举报

升级   16.61%

139

主题

252

回帖

1661

积分

注册会员

Rank: 2

积分
1661
发表于 2023-6-16 10:34:12 | 显示全部楼层
回复

使用道具 举报

升级   100%

139

主题

1万

回帖

4万

积分

超级版主

Rank: 8Rank: 8

积分
41458
发表于 2023-6-16 17:27:32 | 显示全部楼层
回复

使用道具 举报

发表回复

您需要登录后才可以回帖 登录 | 立即注册

本版积分规则

联系客服 关注微信 下载APP 返回顶部 返回列表
viewthread