查看: 8687|回复: 6

管理员数据中心的视图怎么实现自定义表多语言

升级   12.26%

124

主题

175

回帖

1226

积分

注册会员

Rank: 2

积分
1226
发表于 2023-8-16 08:06:51|来自: | 显示全部楼层 |阅读模式
64dc12f87a148.png
回复

使用道具 举报

升级   100%

139

主题

1万

回帖

4万

积分

超级版主

Rank: 8Rank: 8

积分
41458
发表于 2023-8-18 09:25:51|来自: | 显示全部楼层
回复

使用道具 举报

升级   100%

139

主题

1万

回帖

4万

积分

超级版主

Rank: 8Rank: 8

积分
41458
发表于 2023-8-16 15:54:11|来自: | 显示全部楼层
您具体指的哪里要多语言?
视图名称?这个没办法多语言
回复

使用道具 举报

升级   12.26%

124

主题

175

回帖

1226

积分

注册会员

Rank: 2

积分
1226
发表于 2023-8-17 14:52:50|来自: | 显示全部楼层

视图内的标题栏的字段可以多语言吗?
64dc813c7bd8d.png
回复

使用道具 举报

升级   100%

139

主题

1万

回帖

4万

积分

超级版主

Rank: 8Rank: 8

积分
41458
发表于 2023-8-17 16:14:09|来自: | 显示全部楼层
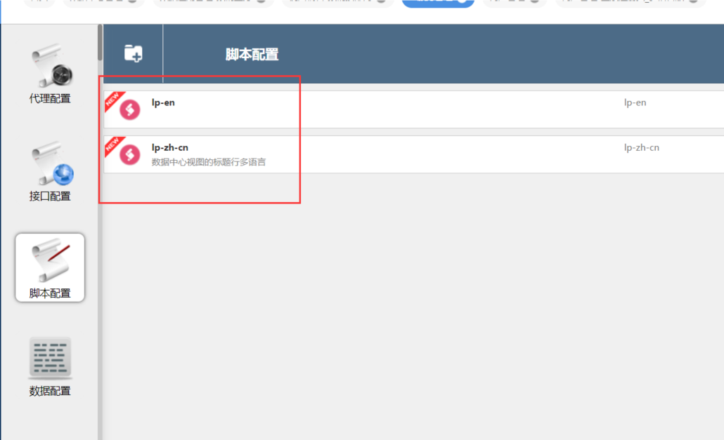
您好,我这边简单做了一个视图标题行实现多语言的demo,我是在服务管理的脚本文件里分别配置了语言包,然后视图的加载事件里去获取
1、创建语言包

64ddd64a5f1a8.png 64ddd6aa02058.png
2、根据当前人所使用的语言,去引用语言包
64ddd6b938781.png
3、使用语言包修改标题
64ddd6cf9345c.png
64ddd637459b9.png
回复

使用道具 举报

升级   12.26%

124

主题

175

回帖

1226

积分

注册会员

Rank: 2

积分
1226
发表于 2023-8-17 16:25:27|来自: | 显示全部楼层
好的,明白了,谢谢您的帮助
回复

使用道具 举报

升级   12.26%

124

主题

175

回帖

1226

积分

注册会员

Rank: 2

积分
1226
发表于 2023-8-31 08:33:54|来自: | 显示全部楼层

管理员视图的过滤条件怎么显示多语言?

64efdfc20a6a7.png
回复

使用道具 举报

发表回复

您需要登录后才可以回帖 登录 | 立即注册

本版积分规则

联系客服 关注微信 下载APP 返回顶部 返回列表
viewthread