查看: 13999|回复: 3

服务部署问题

升级   1.52%

16

主题

15

回帖

152

积分

注册会员

Rank: 2

积分
152
发表于 2022-5-26 16:45:28 | 显示全部楼层 |阅读模式
628f3deaa7695.png
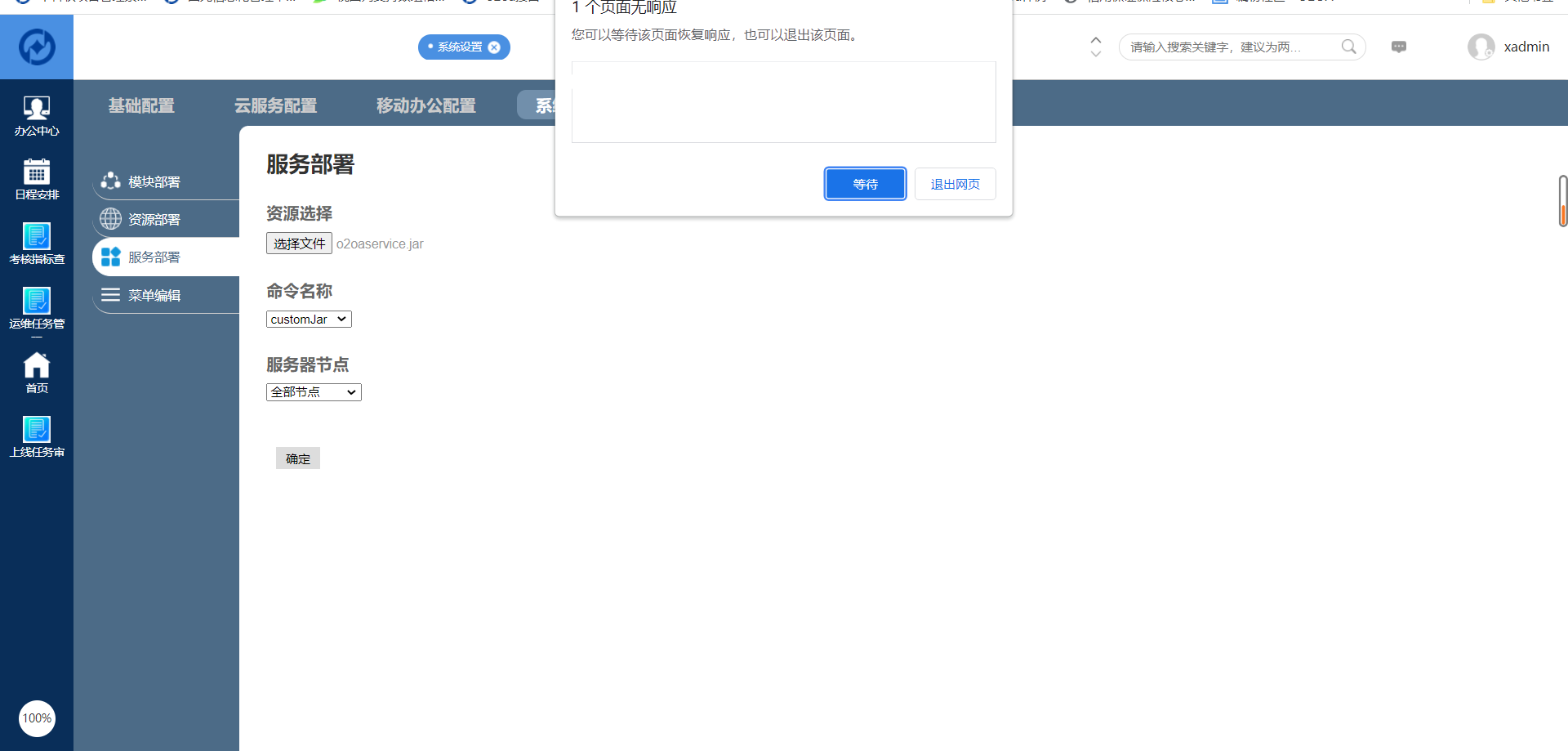
您好,我想把自己的项目打包成jar放在服务部署上,显示如上图所示,是对jar有什么限制吗
回复

使用道具 举报

升级   100%

139

主题

1万

回帖

4万

积分

超级版主

Rank: 8Rank: 8

积分
41458
发表于 2022-5-27 10:21:07 | 显示全部楼层
您o2oa是什么版本的,这里页面无响应看看前后端有什么报错?
回复

使用道具 举报

升级   1.52%

16

主题

15

回帖

152

积分

注册会员

Rank: 2

积分
152
发表于 2022-5-27 10:35:10 | 显示全部楼层
版本是6.3的,点击确定之后页面直接卡住了,不能操作任何东西
回复

使用道具 举报

升级   100%

0

主题

662

回帖

2

积分

管理员

Rank: 9Rank: 9Rank: 9

积分
2
发表于 2022-5-30 09:58:02 | 显示全部楼层
检查服务器有没有开启20010端口(不需要外部访问),对应的开启位置是node文件的nodeAgentEnable,另外你需要f12看看请求发起到后端了吗
回复

使用道具 举报

发表回复

您需要登录后才可以回帖 登录 | 立即注册

本版积分规则

联系客服 关注微信 下载APP 返回顶部 返回列表
viewthread