查看: 6438|回复: 4

关于API问题

升级   0.02%

83

主题

92

回帖

2

积分

注册会员

Rank: 2

积分
2
发表于 2022-6-24 09:38:14|来自: | 显示全部楼层 |阅读模式
62b5152259381.png
62b51538363dc.png
调用WorkAction里的listMyPaging不行
调用TaskAction里的listMyPaging就可以是什么问题?
回复

使用道具 举报

升级   0.02%

83

主题

92

回帖

2

积分

注册会员

Rank: 2

积分
2
发表于 2022-6-24 09:52:34|来自: | 显示全部楼层
这个接口好像必须携带POST参数进去?
回复

使用道具 举报

升级   100%

139

主题

1万

回帖

4万

积分

超级版主

Rank: 8Rank: 8

积分
41458
发表于 2022-6-24 10:34:05|来自: | 显示全部楼层
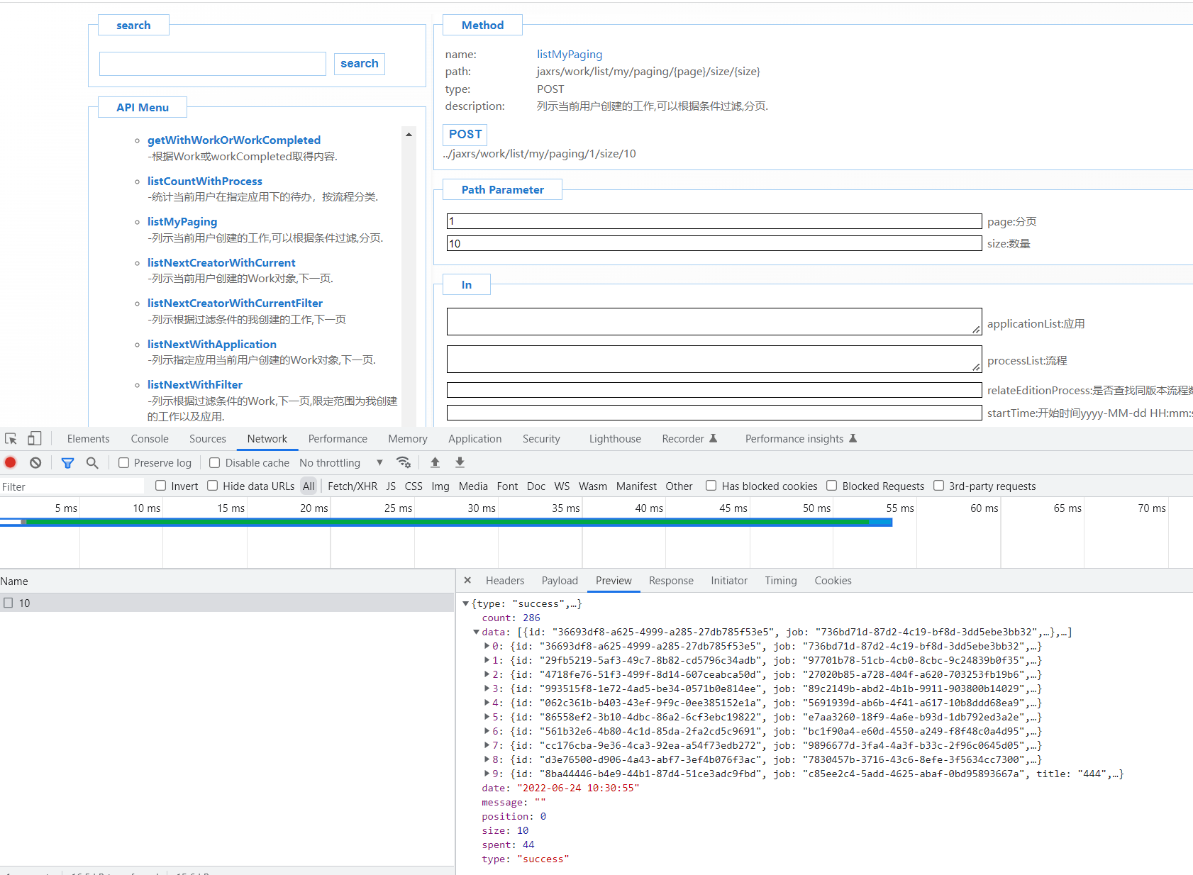
不用携带参数,可以正常获取数据的。您是要取什么,task还是work?着两个接口是不一样的
62b52279e288a.png 62b5228756745.png
回复

使用道具 举报

升级   0.02%

83

主题

92

回帖

2

积分

注册会员

Rank: 2

积分
2
发表于 2022-6-24 13:45:19|来自: | 显示全部楼层
论坛管理员 发表于 2022-6-24 10:34
不用携带参数,可以正常获取数据的。您是要取什么,task还是work?着两个接口是不一样的

...

我在这里调试也是没问题的,但是在代码里就不行,我在代码里post了一个空对象就行了
回复

使用道具 举报

升级   100%

139

主题

1万

回帖

4万

积分

超级版主

Rank: 8Rank: 8

积分
41458
发表于 2022-6-24 15:54:37|来自: | 显示全部楼层
哦哦,明白了,有几个接口确实是这样,需要传一个空对象的,我给研发人员反应一下,可能漏改了
回复

使用道具 举报

发表回复

您需要登录后才可以回帖 登录 | 立即注册

本版积分规则

联系客服 关注微信 下载APP 返回顶部 返回列表
viewthread