查看: 7133|回复: 3

请问如何根据拟稿人所属部门判断是经过分管领导审核还...

升级   0.17%

1

主题

1

回帖

17

积分

注册会员

Rank: 2

积分
17
发表于 2023-10-26 17:53:10|来自: | 显示全部楼层 |阅读模式
653a35dbceffc.png



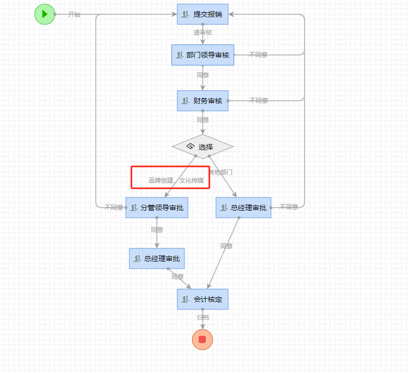
请问如何根据拟稿人所属部门判断是经过分管领导审核还是直接总经理审核?

以下脚本无法通过:
return this.workContext.getWork().creatorUnit == "品牌创建中心" || this.workContext.getWork().creatorUnit == "文化传媒中心";






回复

使用道具 举报

升级   100%

139

主题

1万

回帖

4万

积分

超级版主

Rank: 8Rank: 8

积分
41458
发表于 2023-10-27 10:28:00|来自: | 显示全部楼层
后端脚本里this.workContext.getWork().creatorUnit存储的是部门全称带@u的那个全称,所以无法匹配到
回复

使用道具 举报

升级   0.17%

1

主题

1

回帖

17

积分

注册会员

Rank: 2

积分
17
发表于 2023-10-31 09:10:15|来自: | 显示全部楼层
收到,谢谢
回复

使用道具 举报

升级   100%

139

主题

1万

回帖

4万

积分

超级版主

Rank: 8Rank: 8

积分
41458
发表于 2023-10-31 11:29:19|来自: | 显示全部楼层
回复

使用道具 举报

发表回复

您需要登录后才可以回帖 登录 | 立即注册

本版积分规则

联系客服 关注微信 下载APP 返回顶部 返回列表
viewthread