查看: 7768|回复: 7

上传下载附件报错

升级   1.52%

16

主题

15

回帖

152

积分

注册会员

Rank: 2

积分
152
发表于 2023-11-1 10:11:34|来自: | 显示全部楼层 |阅读模式
{ "type": "error", "message": "Could not connect to FTP server on \"127.0.0.1\".", "date": "2023-11-01 09:58:26", "spent": 10, "size": -1, "count": 0, "position": 0 }

请问下这是什么导致的
回复

使用道具 举报

升级   100%

139

主题

1万

回帖

4万

积分

超级版主

Rank: 8Rank: 8

积分
41458
发表于 2023-11-1 10:41:51|来自: | 显示全部楼层
FTP连不上,您是内置存储还是扩展存储?,系统配置--存储配置截图看看
回复

使用道具 举报

升级   1.52%

16

主题

15

回帖

152

积分

注册会员

Rank: 2

积分
152
发表于 2023-11-1 10:48:04|来自: | 显示全部楼层
{
  "file": [
    {
      "protocol": "webdav",
      "username": "admin",
      "password": "admin",
      "host": "127.0.0.1",
      "port": 8080.0,
      "prefix": "",
      "enable": true,
      "weight": 100.0,
      "name": "251",
      "deepPath": false,
      "###protocol": "协议,可选值ftp,webdav###",
      "###username": "登录用户名.###",
      "###password": "登录密码.###",
      "###host": "主机地址.###",
      "###port": "端口.###",
      "###prefix": "前缀路径.###",
      "###enable": "是否启用###",
      "###weight": "设置权重.###",
      "###name": "存储节点名,对应存储名称,谨慎修改.###",
      "###deepPath": "是否使用更深的路径.###"
    }
  ],
  "processPlatform": [
    {
      "protocol": "webdav",
      "username": "admin",
      "password": "admin",
      "host": "127.0.0.1",
      "port": 8080.0,
      "prefix": "",
      "enable": true,
      "weight": 100.0,
      "name": "251",
      "deepPath": false,
      "###protocol": "协议,可选值ftp,webdav###",
      "###username": "登录用户名.###",
      "###password": "登录密码.###",
      "###host": "主机地址.###",
      "###port": "端口.###",
      "###prefix": "前缀路径.###",
      "###enable": "是否启用###",
      "###weight": "设置权重.###",
      "###name": "存储节点名,对应存储名称,谨慎修改.###",
      "###deepPath": "是否使用更深的路径.###"
    }
  ],
  "mind": [
    {
      "protocol": "webdav",
      "username": "admin",
      "password": "admin",
      "host": "127.0.0.1",
      "port": 8080.0,
      "prefix": "",
      "enable": true,
      "weight": 100.0,
      "name": "251",
      "deepPath": false,
      "###protocol": "协议,可选值ftp,webdav###",
      "###username": "登录用户名.###",
      "###password": "登录密码.###",
      "###host": "主机地址.###",
      "###port": "端口.###",
      "###prefix": "前缀路径.###",
      "###enable": "是否启用###",
      "###weight": "设置权重.###",
      "###name": "存储节点名,对应存储名称,谨慎修改.###",
      "###deepPath": "是否使用更深的路径.###"
    }
  ],
  "meeting": [
    {
      "protocol": "webdav",
      "username": "admin",
      "password": "admin",
      "host": "127.0.0.1",
      "port": 8080.0,
      "prefix": "",
      "enable": true,
      "weight": 100.0,
      "name": "251",
      "deepPath": false,
      "###protocol": "协议,可选值ftp,webdav###",
      "###username": "登录用户名.###",
      "###password": "登录密码.###",
      "###host": "主机地址.###",
      "###port": "端口.###",
      "###prefix": "前缀路径.###",
      "###enable": "是否启用###",
      "###weight": "设置权重.###",
      "###name": "存储节点名,对应存储名称,谨慎修改.###",
      "###deepPath": "是否使用更深的路径.###"
    }
  ],
  "calendar": [
    {
      "protocol": "webdav",
      "username": "admin",
      "password": "admin",
      "host": "127.0.0.1",
      "port": 8080.0,
      "prefix": "",
      "enable": true,
      "weight": 100.0,
      "name": "251",
      "deepPath": false,
      "###protocol": "协议,可选值ftp,webdav###",
      "###username": "登录用户名.###",
      "###password": "登录密码.###",
      "###host": "主机地址.###",
      "###port": "端口.###",
      "###prefix": "前缀路径.###",
      "###enable": "是否启用###",
      "###weight": "设置权重.###",
      "###name": "存储节点名,对应存储名称,谨慎修改.###",
      "###deepPath": "是否使用更深的路径.###"
    }
  ],
  "okr": [
    {
      "protocol": "webdav",
      "username": "admin",
      "password": "admin",
      "host": "127.0.0.1",
      "port": 8080.0,
      "prefix": "",
      "enable": true,
      "weight": 100.0,
      "name": "251",
      "deepPath": false,
      "###protocol": "协议,可选值ftp,webdav###",
      "###username": "登录用户名.###",
      "###password": "登录密码.###",
      "###host": "主机地址.###",
      "###port": "端口.###",
      "###prefix": "前缀路径.###",
      "###enable": "是否启用###",
      "###weight": "设置权重.###",
      "###name": "存储节点名,对应存储名称,谨慎修改.###",
      "###deepPath": "是否使用更深的路径.###"
    }
  ],
  "cms": [
    {
      "protocol": "webdav",
      "username": "admin",
      "password": "admin",
      "host": "127.0.0.1",
      "port": 8080.0,
      "prefix": "",
      "enable": true,
      "weight": 100.0,
      "name": "251",
      "deepPath": false,
      "###protocol": "协议,可选值ftp,webdav###",
      "###username": "登录用户名.###",
      "###password": "登录密码.###",
      "###host": "主机地址.###",
      "###port": "端口.###",
      "###prefix": "前缀路径.###",
      "###enable": "是否启用###",
      "###weight": "设置权重.###",
      "###name": "存储节点名,对应存储名称,谨慎修改.###",
      "###deepPath": "是否使用更深的路径.###"
    }
  ],
  "bbs": [
    {
      "protocol": "webdav",
      "username": "admin",
      "password": "admin",
      "host": "127.0.0.1",
      "port": 8080.0,
      "prefix": "",
      "enable": true,
      "weight": 100.0,
      "name": "251",
      "deepPath": false,
      "###protocol": "协议,可选值ftp,webdav###",
      "###username": "登录用户名.###",
      "###password": "登录密码.###",
      "###host": "主机地址.###",
      "###port": "端口.###",
      "###prefix": "前缀路径.###",
      "###enable": "是否启用###",
      "###weight": "设置权重.###",
      "###name": "存储节点名,对应存储名称,谨慎修改.###",
      "###deepPath": "是否使用更深的路径.###"
    }
  ],
  "report": [
    {
      "protocol": "webdav",
      "username": "admin",
      "password": "admin",
      "host": "127.0.0.1",
      "port": 8080.0,
      "prefix": "",
      "enable": true,
      "weight": 100.0,
      "name": "251",
      "deepPath": false,
      "###protocol": "协议,可选值ftp,webdav###",
      "###username": "登录用户名.###",
      "###password": "登录密码.###",
      "###host": "主机地址.###",
      "###port": "端口.###",
      "###prefix": "前缀路径.###",
      "###enable": "是否启用###",
      "###weight": "设置权重.###",
      "###name": "存储节点名,对应存储名称,谨慎修改.###",
      "###deepPath": "是否使用更深的路径.###"
    }
  ],
  "strategyDeploy": [
    {
      "protocol": "webdav",
      "username": "admin",
      "password": "admin",
      "host": "127.0.0.1",
      "port": 8080.0,
      "prefix": "",
      "enable": true,
      "weight": 100.0,
      "name": "251",
      "deepPath": false,
      "###protocol": "协议,可选值ftp,webdav###",
      "###username": "登录用户名.###",
      "###password": "登录密码.###",
      "###host": "主机地址.###",
      "###port": "端口.###",
      "###prefix": "前缀路径.###",
      "###enable": "是否启用###",
      "###weight": "设置权重.###",
      "###name": "存储节点名,对应存储名称,谨慎修改.###",
      "###deepPath": "是否使用更深的路径.###"
    }
  ],
  "teamwork": [
    {
      "protocol": "webdav",
      "username": "admin",
      "password": "admin",
      "host": "127.0.0.1",
      "port": 8080.0,
      "prefix": "",
      "enable": true,
      "weight": 100.0,
      "name": "251",
      "deepPath": false,
      "###protocol": "协议,可选值ftp,webdav###",
      "###username": "登录用户名.###",
      "###password": "登录密码.###",
      "###host": "主机地址.###",
      "###port": "端口.###",
      "###prefix": "前缀路径.###",
      "###enable": "是否启用###",
      "###weight": "设置权重.###",
      "###name": "存储节点名,对应存储名称,谨慎修改.###",
      "###deepPath": "是否使用更深的路径.###"
    }
  ],
  "structure": [
    {
      "protocol": "webdav",
      "username": "admin",
      "password": "admin",
      "host": "127.0.0.1",
      "port": 8080.0,
      "prefix": "",
      "enable": true,
      "weight": 100.0,
      "name": "251",
      "deepPath": false,
      "###protocol": "协议,可选值ftp,webdav###",
      "###username": "登录用户名.###",
      "###password": "登录密码.###",
      "###host": "主机地址.###",
      "###port": "端口.###",
      "###prefix": "前缀路径.###",
      "###enable": "是否启用###",
      "###weight": "设置权重.###",
      "###name": "存储节点名,对应存储名称,谨慎修改.###",
      "###deepPath": "是否使用更深的路径.###"
    }
  ],
  "general": [
    {
      "protocol": "webdav",
      "username": "admin",
      "password": "admin",
      "host": "127.0.0.1",
      "port": 8080.0,
      "prefix": "",
      "enable": true,
      "weight": 100.0,
      "name": "251",
      "deepPath": false,
      "###protocol": "协议,可选值ftp,webdav###",
      "###username": "登录用户名.###",
      "###password": "登录密码.###",
      "###host": "主机地址.###",
      "###port": "端口.###",
      "###prefix": "前缀路径.###",
      "###enable": "是否启用###",
      "###weight": "设置权重.###",
      "###name": "存储节点名,对应存储名称,谨慎修改.###",
      "###deepPath": "是否使用更深的路径.###"
    }
  ]
}
这是系统的文件存储设置
回复

使用道具 举报

升级   1.52%

16

主题

15

回帖

152

积分

注册会员

Rank: 2

积分
152
发表于 2023-11-1 10:57:15|来自: | 显示全部楼层
论坛管理员 发表于 2023-11-1 10:41
FTP连不上,您是内置存储还是扩展存储?,系统配置--存储配置截图看看

应该是内置存储
回复

使用道具 举报

升级   1.52%

16

主题

15

回帖

152

积分

注册会员

Rank: 2

积分
152
发表于 2023-11-1 11:02:49|来自: | 显示全部楼层
论坛管理员 发表于 2023-11-1 10:41
FTP连不上,您是内置存储还是扩展存储?,系统配置--存储配置截图看看

下面是报错信息
org.apache.commons.vfs2.FileSystemException: Could not connect to FTP server on "127.0.0.1".
        at org.apache.commons.vfs2.provider.ftp.FtpClientFactory$ConnectionFactory.createConnection(FtpClientFactory.java:220)
        at org.apache.commons.vfs2.provider.ftp.FtpClientFactory.createConnection(FtpClientFactory.java:60)
        at org.apache.commons.vfs2.provider.ftp.FTPClientWrapper.createClient(FTPClientWrapper.java:78)
        at org.apache.commons.vfs2.provider.ftp.FTPClientWrapper.createClient(FTPClientWrapper.java:70)
        at org.apache.commons.vfs2.provider.ftp.FTPClientWrapper.getFtpClient(FTPClientWrapper.java:88)
        at org.apache.commons.vfs2.provider.ftp.FTPClientWrapper.<init>(FTPClientWrapper.java:52)
        at org.apache.commons.vfs2.provider.ftp.FtpFileProvider.doCreateFileSystem(FtpFileProvider.java:71)
        at org.apache.commons.vfs2.provider.AbstractOriginatingFileProvider.getFileSystem(AbstractOriginatingFileProvider.java:93)
        at org.apache.commons.vfs2.provider.AbstractOriginatingFileProvider.findFile(AbstractOriginatingFileProvider.java:72)
        at org.apache.commons.vfs2.provider.AbstractOriginatingFileProvider.findFile(AbstractOriginatingFileProvider.java:56)
        at org.apache.commons.vfs2.impl.DefaultFileSystemManager.resolveFile(DefaultFileSystemManager.java:716)
        at org.apache.commons.vfs2.impl.DefaultFileSystemManager.resolveFile(DefaultFileSystemManager.java:653)
        at com.x.base.core.entity.StorageObject.vfsUpdateContent(StorageObject.java:330)
        at com.x.base.core.entity.StorageObject.updateContent(StorageObject.java:159)
        at com.x.base.core.entity.StorageObject.updateContent(StorageObject.java:150)
        at com.x.base.core.entity.StorageObject.saveContent(StorageObject.java:125)
        at com.x.base.core.entity.StorageObject.saveContent(StorageObject.java:116)
        at com.x.processplatform.assemble.surface.jaxrs.attachment.ActionUploadWithWork.execute(ActionUploadWithWork.java:69)
        at com.x.processplatform.assemble.surface.jaxrs.attachment.AttachmentAction.upload(AttachmentAction.java:488)
        at java.base/jdk.internal.reflect.NativeMethodAccessorImpl.invoke0(Native Method)
        at java.base/jdk.internal.reflect.NativeMethodAccessorImpl.invoke(NativeMethodAccessorImpl.java:62)
        at java.base/jdk.internal.reflect.DelegatingMethodAccessorImpl.invoke(DelegatingMethodAccessorImpl.java:43)
        at java.base/java.lang.reflect.Method.invoke(Method.java:566)
        at org.glassfish.jersey.server.model.internal.ResourceMethodInvocationHandlerFactory$1.invoke(ResourceMethodInvocationHandlerFactory.java:81)
        at org.glassfish.jersey.server.model.internal.AbstractJavaResourceMethodDispatcher$1.run(AbstractJavaResourceMethodDispatcher.java:144)
        at org.glassfish.jersey.server.model.internal.AbstractJavaResourceMethodDispatcher.invoke(AbstractJavaResourceMethodDispatcher.java:161)
        at org.glassfish.jersey.server.model.internal.JavaResourceMethodDispatcherProvider$VoidOutInvoker.doDispatch(JavaResourceMethodDispatcherProvider.java:143)
        at org.glassfish.jersey.server.model.internal.AbstractJavaResourceMethodDispatcher.dispatch(AbstractJavaResourceMethodDispatcher.java:99)
        at org.glassfish.jersey.server.model.ResourceMethodInvoker.invoke(ResourceMethodInvoker.java:389)
        at org.glassfish.jersey.server.model.ResourceMethodInvoker.apply(ResourceMethodInvoker.java:347)
        at org.glassfish.jersey.server.model.ResourceMethodInvoker.apply(ResourceMethodInvoker.java:102)
        at org.glassfish.jersey.server.ServerRuntime$2.run(ServerRuntime.java:326)
        at org.glassfish.jersey.internal.Errors$1.call(Errors.java:271)
        at org.glassfish.jersey.internal.Errors$1.call(Errors.java:267)
        at org.glassfish.jersey.internal.Errors.process(Errors.java:315)
        at org.glassfish.jersey.internal.Errors.process(Errors.java:297)
        at org.glassfish.jersey.internal.Errors.process(Errors.java:267)
        at org.glassfish.jersey.process.internal.RequestScope.runInScope(RequestScope.java:317)
        at org.glassfish.jersey.server.ServerRuntime.process(ServerRuntime.java:305)
        at org.glassfish.jersey.server.ApplicationHandler.handle(ApplicationHandler.java:1154)
        at org.glassfish.jersey.servlet.WebComponent.serviceImpl(WebComponent.java:473)
        at org.glassfish.jersey.servlet.WebComponent.service(WebComponent.java:427)
        at org.glassfish.jersey.servlet.ServletContainer.service(ServletContainer.java:388)
        at org.glassfish.jersey.servlet.ServletContainer.service(ServletContainer.java:341)
        at org.glassfish.jersey.servlet.ServletContainer.service(ServletContainer.java:228)
        at org.eclipse.jetty.servlet.ServletHolder.handle(ServletHolder.java:763)
        at org.eclipse.jetty.servlet.ServletHandler$ChainEnd.doFilter(ServletHandler.java:1633)
        at org.eclipse.jetty.websocket.server.WebSocketUpgradeFilter.doFilter(WebSocketUpgradeFilter.java:228)
        at org.eclipse.jetty.servlet.FilterHolder.doFilter(FilterHolder.java:193)
        at org.eclipse.jetty.servlet.ServletHandler$Chain.doFilter(ServletHandler.java:1609)
        at com.x.base.core.project.jaxrs.CipherManagerUserJaxrsFilter.doFilter(CipherManagerUserJaxrsFilter.java:39)
        at org.eclipse.jetty.servlet.FilterHolder.doFilter(FilterHolder.java:193)
        at org.eclipse.jetty.servlet.ServletHandler$Chain.doFilter(ServletHandler.java:1609)
        at com.alibaba.druid.support.http.WebStatFilter.doFilter(WebStatFilter.java:124)
        at org.eclipse.jetty.servlet.FilterHolder.doFilter(FilterHolder.java:193)
        at org.eclipse.jetty.servlet.ServletHandler$Chain.doFilter(ServletHandler.java:1609)
        at org.eclipse.jetty.servlet.ServletHandler.doHandle(ServletHandler.java:561)
        at org.eclipse.jetty.server.handler.ScopedHandler.handle(ScopedHandler.java:143)
        at org.eclipse.jetty.security.SecurityHandler.handle(SecurityHandler.java:602)
        at org.eclipse.jetty.server.handler.HandlerWrapper.handle(HandlerWrapper.java:127)
        at org.eclipse.jetty.server.handler.ScopedHandler.nextHandle(ScopedHandler.java:235)
        at org.eclipse.jetty.server.session.SessionHandler.doHandle(SessionHandler.java:1612)
        at org.eclipse.jetty.server.handler.ScopedHandler.nextHandle(ScopedHandler.java:233)
        at org.eclipse.jetty.server.handler.ContextHandler.doHandle(ContextHandler.java:1434)
        at org.eclipse.jetty.server.handler.ScopedHandler.nextScope(ScopedHandler.java:188)
        at org.eclipse.jetty.servlet.ServletHandler.doScope(ServletHandler.java:501)
        at org.eclipse.jetty.server.session.SessionHandler.doScope(SessionHandler.java:1582)
        at org.eclipse.jetty.server.handler.ScopedHandler.nextScope(ScopedHandler.java:186)
        at org.eclipse.jetty.server.handler.ContextHandler.doScope(ContextHandler.java:1349)
        at org.eclipse.jetty.server.handler.ScopedHandler.handle(ScopedHandler.java:141)
        at org.eclipse.jetty.server.handler.HandlerList.handle(HandlerList.java:59)
        at org.eclipse.jetty.server.handler.gzip.GzipHandler.handle(GzipHandler.java:716)
        at org.eclipse.jetty.server.handler.HandlerWrapper.handle(HandlerWrapper.java:127)
        at org.eclipse.jetty.server.Server.handle(Server.java:516)
        at org.eclipse.jetty.server.HttpChannel.lambda$handle$1(HttpChannel.java:383)
        at org.eclipse.jetty.server.HttpChannel.dispatch(HttpChannel.java:556)
        at org.eclipse.jetty.server.HttpChannel.handle(HttpChannel.java:375)
        at org.eclipse.jetty.server.HttpConnection.onFillable(HttpConnection.java:273)
        at org.eclipse.jetty.io.AbstractConnection$ReadCallback.succeeded(AbstractConnection.java:311)
        at org.eclipse.jetty.io.FillInterest.fillable(FillInterest.java:105)
        at org.eclipse.jetty.io.ChannelEndPoint$1.run(ChannelEndPoint.java:104)
        at org.eclipse.jetty.util.thread.strategy.EatWhatYouKill.runTask(EatWhatYouKill.java:336)
        at org.eclipse.jetty.util.thread.strategy.EatWhatYouKill.doProduce(EatWhatYouKill.java:313)
        at org.eclipse.jetty.util.thread.strategy.EatWhatYouKill.tryProduce(EatWhatYouKill.java:171)
        at org.eclipse.jetty.util.thread.strategy.EatWhatYouKill.run(EatWhatYouKill.java:129)
        at org.eclipse.jetty.util.thread.ReservedThreadExecutor$ReservedThread.run(ReservedThreadExecutor.java:375)
        at org.eclipse.jetty.util.thread.QueuedThreadPool.runJob(QueuedThreadPool.java:773)
        at org.eclipse.jetty.util.thread.QueuedThreadPool$Runner.run(QueuedThreadPool.java:905)
        at java.base/java.lang.Thread.run(Thread.java:834)
Caused by: java.net.ConnectException: Connection refused (Connection refused)
        at java.base/java.net.PlainSocketImpl.socketConnect(Native Method)
        at java.base/java.net.AbstractPlainSocketImpl.doConnect(AbstractPlainSocketImpl.java:399)
        at java.base/java.net.AbstractPlainSocketImpl.connectToAddress(AbstractPlainSocketImpl.java:242)
        at java.base/java.net.AbstractPlainSocketImpl.connect(AbstractPlainSocketImpl.java:224)
        at java.base/java.net.SocksSocketImpl.connect(SocksSocketImpl.java:392)
        at java.base/java.net.Socket.connect(Socket.java:608)
        at org.apache.commons.net.SocketClient._connect(SocketClient.java:243)
        at org.apache.commons.net.SocketClient.connect(SocketClient.java:202)
        at org.apache.commons.vfs2.provider.ftp.FtpClientFactory$ConnectionFactory.createConnection(FtpClientFactory.java:163)
        ... 88 more
回复

使用道具 举报

升级   1.52%

16

主题

15

回帖

152

积分

注册会员

Rank: 2

积分
152
发表于 2023-11-1 11:18:19|来自: | 显示全部楼层
论坛管理员 发表于 2023-11-1 10:41
FTP连不上,您是内置存储还是扩展存储?,系统配置--存储配置截图看看

昨天重启了下服务,ftp传输文件,服务端需要service vsftpd start吗
回复

使用道具 举报

升级   100%

139

主题

1万

回帖

4万

积分

超级版主

Rank: 8Rank: 8

积分
41458
发表于 2023-11-2 10:04:21|来自: | 显示全部楼层


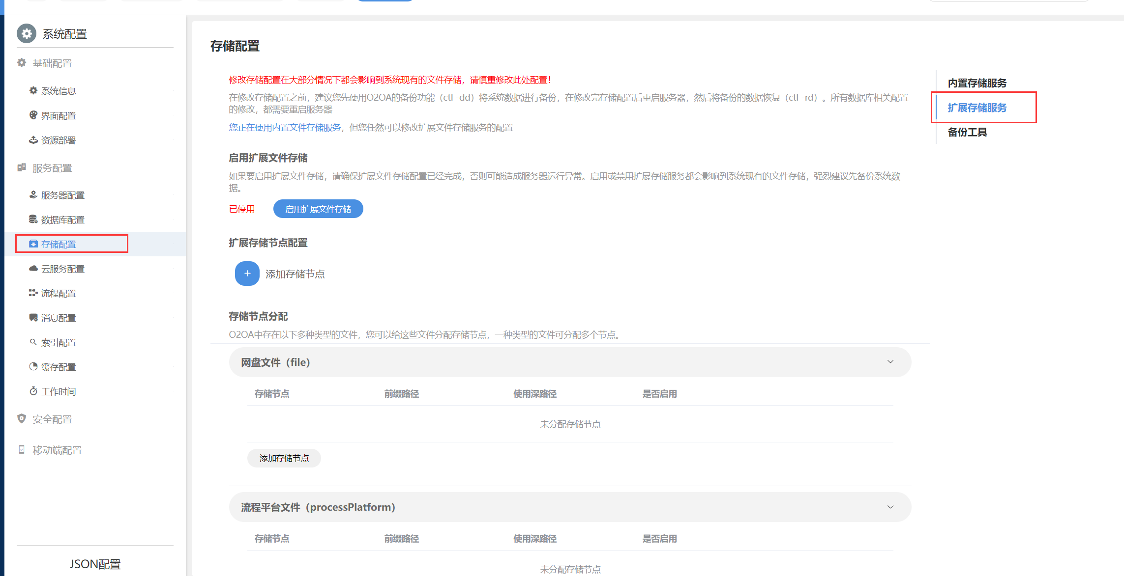
这里截图看一下
6543039f18e89.png
回复

使用道具 举报

升级   100%

0

主题

662

回帖

2

积分

管理员

Rank: 9Rank: 9Rank: 9

积分
2
发表于 2023-11-2 13:45:51|来自: | 显示全部楼层
看你的配置是webdav,怎么又报ftp的错误,建议你把外部存储的配置移除,使用内部存储先,内部存储在node配置文件的storage对象中,设置开启,然后重启
回复

使用道具 举报

发表回复

您需要登录后才可以回帖 登录 | 立即注册

本版积分规则

联系客服 关注微信 下载APP 返回顶部 返回列表
viewthread